Ваши AI-агенты застряли в POC? DataRobot предлагает решение
Большинство команд создают демо-агента за считанные дни. Но превращение прототипа в продакшен-решение, соответствующее корпоративным стандартам, — вот где начинается настоящий ад. Недели итераций растягиваются на месяцы интеграций, и проект намертво застревает в POC-чистилище, пока бизнес теряет терпение.
Переход от прототипов к промышленным агентам — не просто сложная задача. Это лабиринт инструментов, фреймворков и требований безопасности, который замедляет команды и повышает риски. В этом посте вы шаг за шагом узнаете, как строить, развертывать и управлять агентами с помощью платформы Agent Workforce от DataRobot.
Почему команды застревают на стадии POC
Два фактора обрекают проекты на вечное чистилище:
- Сложность сборки. Трансляция бизнес-требований в надежный агентный workflow требует оценки бесчисленных комбинаций LLM, малых моделей, стратегий эмбеддингов и защитных механизмов с одновременным балансом качества, задержек и затрат. Только на итерации уходят недели.
- Операционная рутина. Даже после отладки workflow развертывание превращается в марафон: месяцы уходят на управление инфраструктурой, настройку governance и observability, мониторинг и снижение compliance-рисков.
Существующие инструменты не спасают: специализированные платформы часто не дают полного цикла управления, а кастомные стеки требуют титанических усилий по интеграции. Результат? 95% агентов никогда не выходят из стадии proof-of-concept.
Единый подход к жизненному циклу агентов
Вместо зоопарка инструментов платформа Agent Workforce объединяет сборку, оценку, развертывание и управление в единый workflow с поддержкой cloud, on-premise и гибридных сред.
- Сборка где угодно: разработка в Codespaces, VSCode или ноутбуках с фреймворками LangChain/CrewAI/LlamaIndex и загрузка одной командой
- Оценка workflow: встроенные метрики, LLM-as-a-judge и human-in-the-loop для сравнения версий
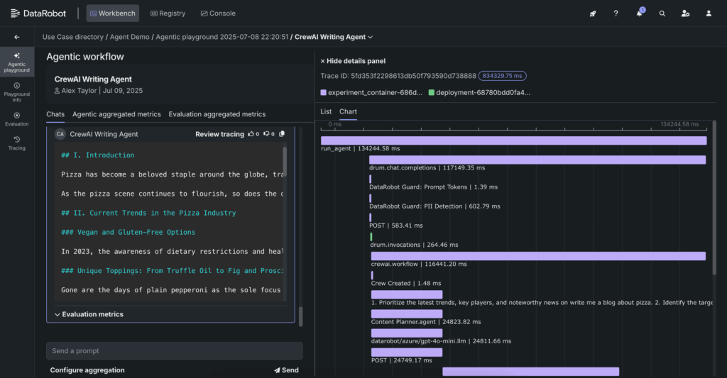
- Трассировка проблем: визуализация выполнения на каждом шаге с возможностью редактирования кода в реальном времени
- One-click-деплой: запуск в продакшене без ручной настройки инфраструктуры
- Мониторинг: встроенные и кастомные метрики с экспортом в OTel-совместимые системы
- Governance из коробки: защитные механизмы и автоматическая отчетность для compliance
Ключевые возможности для enterprise:
- Управляемые RAG-workflow с выбором векторных БД (Pinecone, Elastic)
- Elastic-вычисления для гибридных сред
- Интеграция с NVIDIA NIM для оптимизированного инференса
- Доступ к OSS и проприетарным моделям (Anthropic, OpenAI, Azure) через единый API-шлюз
- Аутентификация OAuth 2.0 и RBAC

От прототипа к продакшену: пошагово
Следуйте этим этапам, чтобы вывести агента из POC-ада:
- Сборка агента. Используйте шаблоны LangGraph/CrewAI/LlamaIndex из GitHub-репо DataRobot. После редактирования agent.py загружайте прототип одной командой — платформа сама развернет зависимости и Docker-контейнеры.

- Оценка workflow. Настройте метрики производительности (PII-проверки, NeMo Guardrails, accuracy вызовов инструментов), тестируйте в песочнице и сравнивайте результаты.

- Трассировка и отладка. Анализируйте execution traces в UI: входы/выходы, метаданные, контекст для каждого шага цепочки.

- Правка и перезапуск. Редактируйте код прямо в платформе и перезапускайте агента без пересборки — изменения автоматически фиксируются в реестре.

- Деплой. Запуск в продакшене одним кликом с автонастройкой инфраструктуры.
- Мониторинг. Отслеживание latency, cost, goal accuracy и рисков (prompt injection, PII) через OTel-трассировку.
- Управление рисками. Реалтайм-защита от jailbreak, токсичности и галлюцинаций с автоматической генерацией compliance-отчетов.
DataRobot по их заверениям систематизировал хаос MLOps для агентных систем. Их платформа — не просто ещё один инструмент, а попытка стандартизировать жизненный цикл составных ИИ-агентов. Особенно ценно решение проблемы «лоскутной observability»: OTel-интеграция и встроенные метрики покрывают болевые точки, о которых кричат в чатах ML-инженеров. Хотя заявленная «one-click-деплой» для on-premise сред всё ещё выглядит утопией, подход с централизованным реестром и governance-by-design — правильный вектор. Главный вопрос: выдержит ли платформа нагрузку реальных enterprise-кейсов, где агенты управляют финансовыми транзакциями или меддиагностикой. Если да — это может стать de facto стандартом, как когда-то Kubeflow для пайплайнов.
