AWS выпустила Terraform-шаблон для развертывания Amazon Bedrock Knowledge Bases
Amazon Web Services представила готовое решение для автоматизации развертывания инфраструктуры генеративного ИИ с использованием подхода Retrieval Augmented Generation (RAG). Новый Terraform-шаблон позволяет создавать и настраивать Amazon Bedrock Knowledge Bases для продакшен-среды, что значительно упрощает миграцию со стендов разработки.
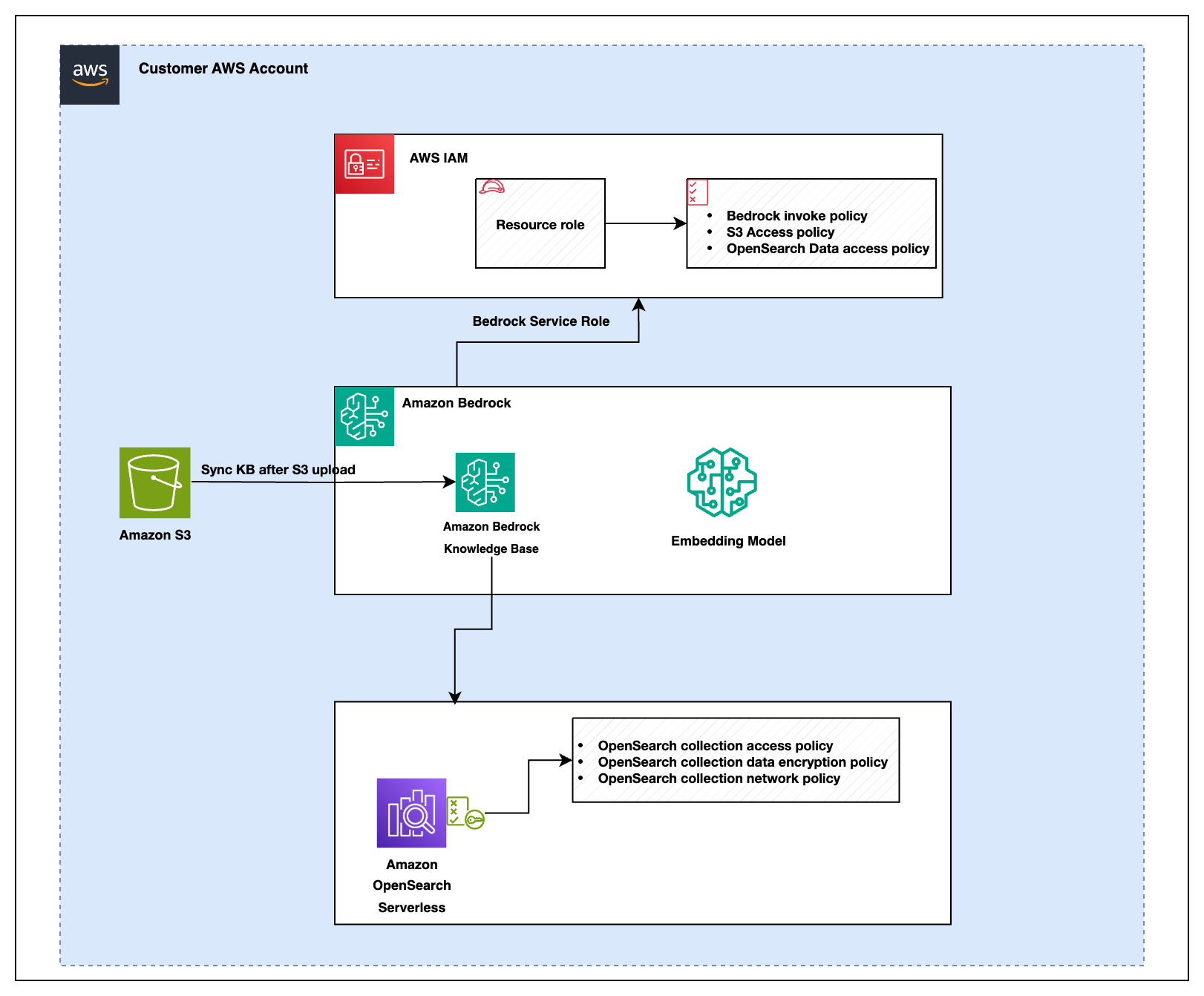
Архитектура RAG-решения
Решение автоматизирует создание и конфигурацию ключевых компонентов AWS:
- IAM-роли с политиками безопасности для доступа к сервисам
- Amazon OpenSearch Serverless для управления и запросов к большим наборам данных
- Amazon Bedrock Knowledge Bases для предоставления контекстной информации моделям

Архитектура включает шесть критически важных политик доступа, которые управляют правами доступа для сервисов, участвующих в работе решения:
Политики Amazon Bedrock
- Политика вызова Amazon Bedrock — авторизует систему для вызова сервисов работы с базами знаний
- Политика доступа к Amazon S3 — предоставляет права чтения и записи для компонентов системы
- Политика доступа к данным OpenSearch — определяет права доступа для взаимодействия с коллекциями OpenSearch
Политики OpenSearch
- Политика доступа к коллекциям OpenSearch — определяет права доступа для запросов данных
- Политика шифрования данных коллекций — обеспечивает безопасность хранимых данных
- Сетевая политика коллекций OpenSearch — контролирует сетевой доступ к коллекциям
Инфраструктура как код для ML-проектов перестала быть опциональной роскошью — это необходимость для любого серьезного продакшена. AWS наконец-то догнала сообщество Terraform, предложив вменяемое решение вместо ручного кликания в консоли. Особенно радует проработка политик безопасности — обычно это самое больное место при миграции со стендов разработки.
Предварительные требования
Для успешного развертывания решения необходимо:
- Активный AWS аккаунт
- IAM-роль и пользователь с правами доступа для управления AWS ресурсами
- Установленный Terraform на локальной машине
- Настроенный AWS CLI с соответствующими учетными данными
- Настроенное хранилище документов Amazon S3
Решение доступно в AWS Samples GitHub и представляет значительный интерес для команд, использующих Terraform в качестве основного инструмента управления инфраструктурой.
По материалам AWS Machine Learning Blog
